Jenkins 是一个可扩展的持续集成引擎,主要用于持续、自动地构建/测试软件项目,还可用于监控一些定时执行的任务。本文将介绍如何在滴滴云上,使用Jenkins作为持续集成服务器,Git仓库作为代码存储库,实现工程的自动构建、部署等过程。
以下均基于滴滴云CentOS 7.4镜像进行安装。
yum install -y java-1.8.0-openjdk //首先安装jdk1.8或以上版本
sudo wget -O /etc/yum.repos.d/jenkins.repo http://jenkins-ci.org/redhat/jenkins.repo //需要添加jenkins的yum源
sudo rpm --import http://pkg.jenkins-ci.org/redhat/jenkins-ci.org.key
yum install -y jenkins //安装jenkins
执行以下命令,启动jenkins进程
systemctl start jenkins
服务启动后,查看/var/log/jenkins/jenkins.log得到管理员密码。
Jenkins initial setup is required. An admin user has been created and a password generated.
Please use the following password to proceed to installation:
9811815bdf454944aea7a505de2c1d30
This may also be found at: /var/lib/jenkins/secrets/initialAdminPassword //也可以在这个目录下找到管理员密码
Jenkins默认监听8080端口,也可通过修改配置vim /etc/sysconfig/jenkins更换。
通过访问http://公网IP:8080来访问。
这里出现了无法访问的情况:netstat -anp | grep 8080查看进程存在,原来是被安全组拦住了,在滴滴云界面上添加一条安全组规则允许8080端口访问。

再次访问,可以登录,输入之前获得的管理员密码进入jenkins的web页面。

安装插件、设置用户信息、设置Jenkins URL后,终于登陆到jenkins主界面。

安装完成后,接下来开始自动部署的配置。
首先,为了使jenkins能够正确访问Github的API,在Github页面上点击Setting ->Developer Settings -> Personal Access Token -> Generate new token

选择repo和admin:repo_hook两种权限,第一个是为了正确访问github仓库,第二个是为了使用github的hook机制来实现对代码更新的感知。

生成好的Token如图所示,此Token只能在生成时看到,如果关闭页面就无法再看到了,所以要谨慎保存。

对于jenkins的Github plugin,之前在初始化jenkins进入界面之前一般会默认勾选,并自动安装这个插件。如果没有安装也可以在jenkins的系统管理->插件管理->可选插件中找到Github plugin这个插件。
安装完毕后,需要在系统管理->系统设置->GitHub选项卡中添加一个Github Server,点击Add GitHub Server

选择添加凭据,选择Secret Text类型,并把刚才在Github上获取的Access Token填入,点击添加。

添加完毕后,在Git Server一栏选择刚才添加的Secret Text,然后点击连接测试,提示Credentials verified for user xxx, rate limit 4998。表示连接成功。

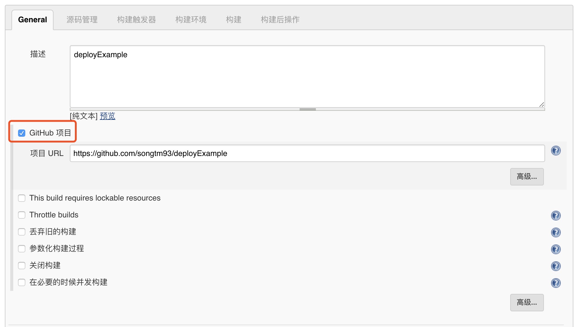
在Jenkins界面上,选择新建任务,选择构建一个自由风格的软件项目。

勾选Github项目,填入需要自动构建的github项目地址。

在源码管理一项,勾选git。填入项目地址,并在Credentials项添加一个有访问权限的账户。在源码库浏览器一项选择githubweb,并依旧填入项目地址。

为了实现push自动构建,还需要在构建触发器中选择GitHub hook trigger for GITScm polling,并在构建环境中选择Use secret text(s) or file(s)添加之前编辑的Secret Text(Access Token)。

接下来编辑具体项目的构建命令。我在这里使用的示例代码是基于Go语言的,向页面发起请求会返回当前ip以及版本号。
export GOPATH=/home/dc2-user/gopath //设置GOPATH
rm -rf $GOPATH/src/github.com/songtm93/deployExample
ln -s $JENKINS_HOME/workspace/deployExample $GOPATH/src/github.com/songtm93/deployExample //链接
cd $GOPATH/src/github.com/songtm93/deployExample
rm -rf ./output/* //删除上次编译输出
go build -v -o output/deployExample main.go //编译
make stop //停止上次进程
./output/deployExample & //运行
Jenkins的工作空间为$JENKINS_HOME,默认为/var/lib/jenkins,可以在系统管理->系统设置->主目录下看到。
Jenkins储存所有的数据文件在这个目录下,可以通过设置$JENKINS_HOME环境变量或者更改Jenkins.war内的web.xml设置文件来修改。这个值在Jenkins运行时是不能更改的,这里不做修改,将jenkins pull下来的代码作软链到$GOPATH目录下确保程序能够正常编译。
至此一个简单的自动构建项目已经配置完毕。点击自动构建进行第一次构建。

这里普遍会遇到一个问题,在jenkins的构建过程中,使用shell启动web服务进程后,在构建任务完成时,jenkins会把构建中启动的所有子进程杀掉,导致web进程也down掉了。这个问题可以通过在运行web进程的命令前临时更改构建任务的$BUILD_ID来解决。
OLD_BUILD_ID=$BUILD_ID //记录当前BUILD_ID
BUILD_ID=DONTKILLME //更改当前BUILD_ID
make run //启动web进程
BUILD_ID=$OLD_BUILD_ID //改回BUILD_ID
提示构建成功后,访问对应的滴滴云主机Ip+端口,终于得到正确的返回值。
{"ip":"10.255.20.171","version":"1.0"}
更改当前版本号为"2.0",并git push,成功触发了自动构建。

在jenkins执行构建完毕后,可以使用插件实现批量自动部署到多台服务器。首先,在系统管理->插件管理->可选插件 中找到Publish Over SSH 插件直接安装并重启Jenkins。
首先在控制台创建两台DC2,作为代码发布的目标节点,由于是内网访问,可以使用内网IP,以之前创建的那台DC2为跳板,因此不创建EIP实例。

然后在系统管理->系统设置中找到Publish Over SSH的配置项,选择添加SSH Server。这里Passphrase为目标服务器的登录密码,Path to key和key为可用于登录目标服务器的sshkey私钥。但要注意在密码和私钥两项中,如果填了私钥就会默认优先使用私钥登录,若没有事先拷贝公钥到目标服务器,则会一直导致登录失败,笔者就遇到了这个问题。
配置完毕后,点击Test Configuration可以测试是否可以连接目标服务器。

另外,也可以在具体的SSH Server下添加对应其的密码或私钥。注意Remote Directory里必须填此用户有权限的目录。

更改好配置后,回到刚才的构建任务,更改配置->构建后操作->增加构建后操作步骤->Send build artifacts over SSH

配置好服务后,之后就可以验证自动部署的集群是否可以正常工作了。使用SLB能够方便的进行节点间的负载均衡,在控制台创建一个SLB实例。

创建好SLB之后,多次请求SLB的EIP,看是否能够将请求分发到不同服务器上,以及不同服务器是否均部署完毕:
curl http://117.51.157.199/
{"ip":"10.255.20.171","version":"2.0"}
curl http://117.51.157.199/
{"ip":"10.255.20.47","version":"2.0"}
curl http://117.51.157.199/
{"ip":"10.255.20.154","version":"2.0"}
curl http://117.51.157.199/
{"ip":"10.255.20.171","version":"2.0"}
curl http://117.51.157.199/
{"ip":"10.255.20.47","version":"2.0"}
curl http://117.51.157.199/
{"ip":"10.255.20.154","version":"2.0"}
证明集群的自动部署均已成功。

