- 약속
- Tech Stack
- Feature Description
- Server Strucutre
- Recommendation System Structure
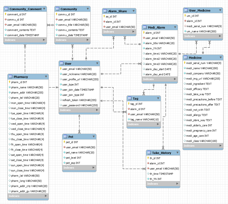
- Database Structure
- Getting Started
- Contributor
더 건강한 나를 위한 약속.
사용자의 약 건강 보조제 복용 습관을 개선하고 정확한 약 정보를 제공하는 서비스입니다.
건강의 수호자, 프리큐어.
사용자의 건강을 지키기 위해 사랑과 진실 행복을 뿌리고 다니는
삽히의 감초 귀염둥이 프리큐어입니다.
- HTML5, CSS3, JavaScript
- React Native
- Vue
- npm
- Google Map
- OCR
Social Login (Google & Apple)
오늘 진행되는 알람 목록, 전체 사용자의 태그 통계 시각화와 사용자의 큐어 캐릭터
| 시각화 | 펫 |
|---|---|
![]() |
![]() |
OCR을 통한 약 등록과 타 사용자와 알람 공유, 현재 진행중인 알람과 지난 알람
| 달력 | 알람등록 | 진행중인 알람 | Timeline |
|---|---|---|---|
![]() |
![]() |
![]() |
![]() |
현재 복용중인 약 리스트와 복용 이력 조회
| 복용중인 리스트 | 복용 약 상세 | 복용 이력 |
|---|---|---|
![]() |
![]() |
![]() |
약 이름 검색과 약 상세 정보 제공
| 검색 | 약 상세 |
|---|---|
![]() |
![]() |
현재 위치와 시간을 기반으로 영업 중인 약국 정보를 거리순으로 제공
사용자들 간의 자유로운 소통 공간
./promise_app
npm install
npx react-native run-android
./promise_app
npm install
cd ios
pod install
cd ..
npx react-native run-ios
./promise_web
npm install
you have to make 'dist' directory before build to web project.
mkdir dist
npm run build
and run web project
npm run serve
./backSpring
./gradlew clean build
cd build/libs
java -jar [생성된 스냅샷파일 이름].jar
![]() |
![]() |
![]() |
![]() |
![]() |
|---|---|---|---|---|
| 서민영 Minyeong Seo |
서요셉 Yosep Seo |
이가빈 Gavin Lee |
허애리 Aeri Heo |
김지윤 Jiyoon Kim |
| Backend Design |
Backend Server |
Backend Video Director |
Frontend Scenario |
Frontend |





















