띤더 백엔드 레파지토리입니다.
틴더를 모방한 데이팅 어플
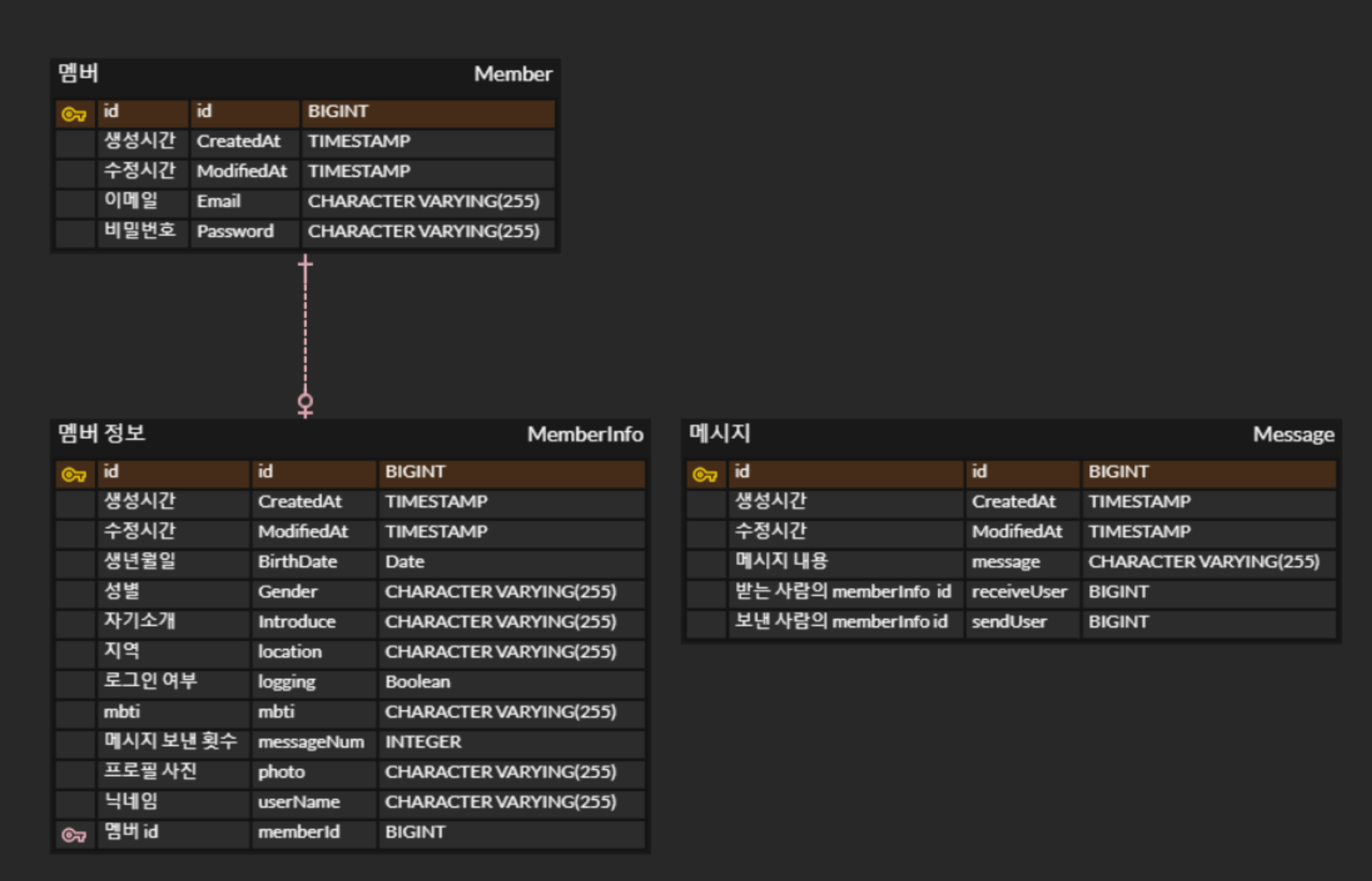
1. 이메일 확인 코드 발송
회원가입 시 중복 가입, 유효하지 않은 이메일로 가입하는 것을 방지하고자 이메일 코드 발송 후 확인하는 절차 추가
2. 회원 정보 필터링, 페이징
검색하고 싶은 성별, 연령대, MBTI, 지역으로 회원정보 중복 필터링 가능 5개 회원 프로필 단위로 페이징 처리 (무한 스크롤)
3. 메시지 보내기
한 회원 당 최대 3번 다른 회원에게 메시지 전송 가능 메시지를 받은 회원은 메인 페이지에서 메시지 확인 가능
1. 이메일 확인 코드 발송 관련
- 배포한 서버에서 이메일 확인 코드 발송 실패
-> EC2 인스턴스 포트 25번 열어줘야 이메일 코드 발송 가능 - 인증코드를 발송하는 Admin 메일을 Google 이메일로 사용하려 했으나, 최근 Google 내부 보안정책변경으로 불가
-> 네이버 메일로 변경 - 배포환경에서 이메일코드 발생시 일정한 코드만 발송
-> AWS SES로 대체해서 해결가능할 것 같으나 미적용
2. 회원정보에 나이 입력시 LocalDate로 저장
해가 바뀔때마다 나이가 달라져 DB에 회원정보 입력시 출생년월로 입력하고, 출력시 나이로 환산해서 프론트에 전달
3. Postman으로 필터링 처리API GET 요청시 body부분에 입력된 값이 @RequestParam으로 Query랑 같이 중복되어 전달
Param값이 중복으로 입력되어, body부분 입력값을 지워서 해결
4. Query DSL
Query DSL로 페이징 처리시 List타입을 Page타입으로 바꾸기 위해 QueryResults, PageImpl를 사용
public Page<MemberInfo> findFilter(Pageable pageable, List<String> gender, List<LocalDate> birthDate, List<String> mbti, List<String> location) {
QMemberInfo memberInfo = QMemberInfo.memberInfo;
QueryResults<MemberInfo> result = queryFactory
.from(memberInfo)
.select(memberInfo)
.where(memberInfo.gender.in(gender))
.where(memberInfo.mbti.in(mbti))
.where(memberInfo.location.in(location))
.where(memberInfo.birthDate.between(birthDate.get(0),birthDate.get(1)))
.limit(pageable.getPageSize()) // 현재 제한한 갯수
.offset(pageable.getOffset())
.orderBy(memberInfo.id.desc())
.fetchResults();
return new PageImpl<>(result.getResults(),pageable,result.getTotal());
}5. /logout URL을 /login URL 없이 사용불가
/logout URL을 /signout URL로 이름을 변경하여 해결



