Skip to content

UML_Java_Chess #2

@joomoraes

Description

@joomoraes

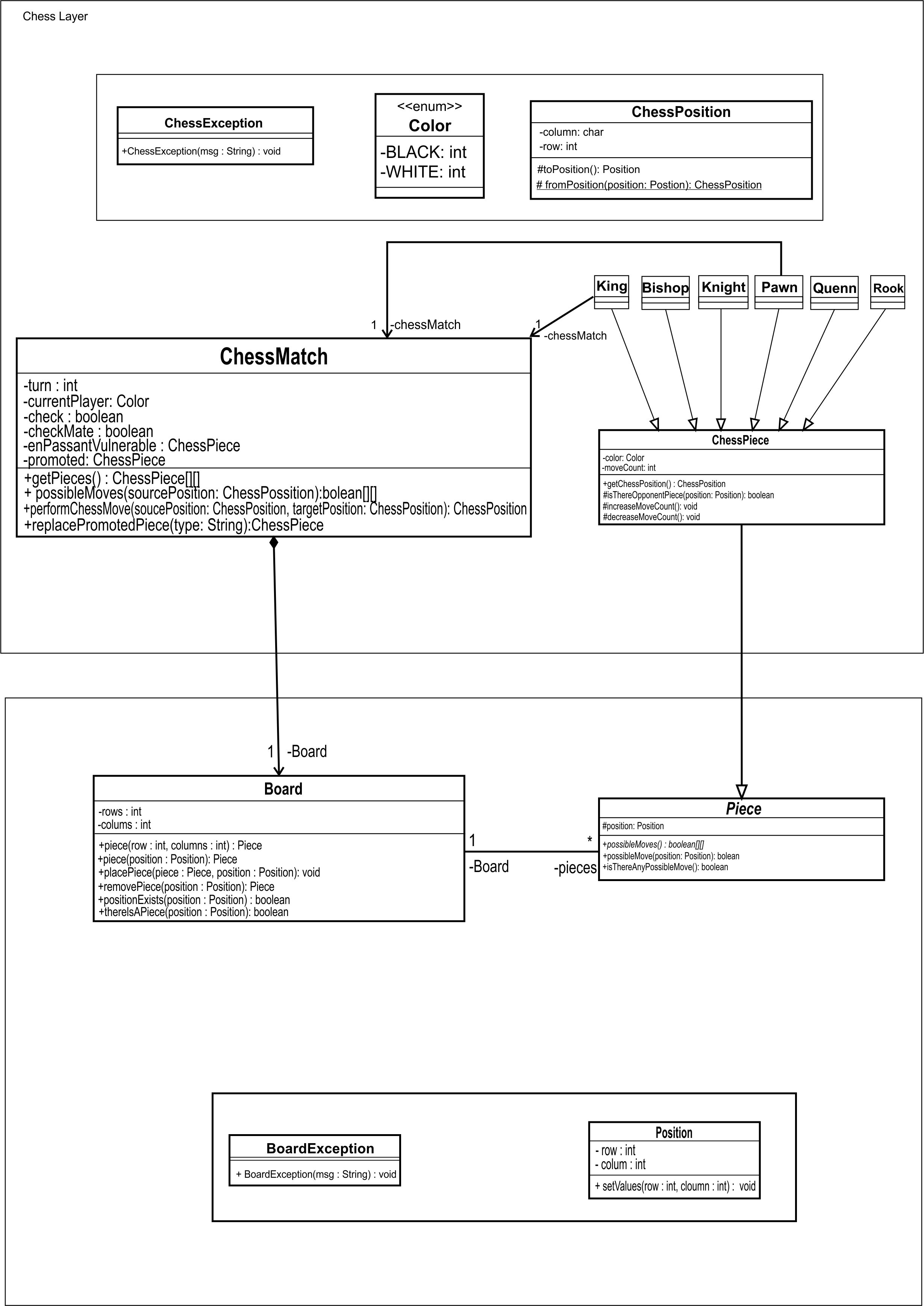
ChessLayer

Metadata

Metadata

Assignees

No one assigned

    Labels

    No labels
    No labels

    Projects

    No projects

    Milestone

    No milestone

    Relationships

    None yet

    Development

    No branches or pull requests

    Issue actions